XML Schema Documentation

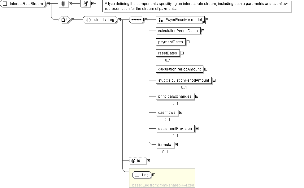
Complex Type: InterestRateStream

[Table of contents]

Super-types: Leg < InterestRateStream (by extension)
Sub-types: None
Name InterestRateStream
Used by (from the same schema document) Complex Type CapFloor , Complex Type Swap
Abstract no
Documentation A type defining the components specifiying an interest rate stream, including both a parametric and cashflow representation for the stream of payments.
XML Instance Representation
<...
id=" xsd:ID [0..1]">
<payerPartyReference> PartyOrAccountReference </payerPartyReference> [1]

'A reference to the party responsible for making the payments defined by this structure.'

<receiverPartyReference> PartyOrAccountReference </receiverPartyReference> [1]

'A reference to the party that receives the payments corresponding to this structure.'

<calculationPeriodDates> CalculationPeriodDates </calculationPeriodDates> [1]

'The calculation periods dates schedule.'

<paymentDates> PaymentDates </paymentDates> [1]

'The payment dates schedule.'

<resetDates> ResetDates </resetDates> [0..1]

'The reset dates schedule. The reset dates schedule only applies for a floating rate stream.'

<calculationPeriodAmount> CalculationPeriodAmount </calculationPeriodAmount> [1]

'The calculation period amount parameters.'

<stubCalculationPeriodAmount> StubCalculationPeriodAmount </stubCalculationPeriodAmount> [0..1]

'The stub calculation period amount parameters. This element must only be included if there is an initial or final stub calculation period. Even then, it must only be included if either the stub references a different floating rate tenor to the regular calculation periods, or if the stub is calculated as a linear interpolation of two different floating rate tenors, or if a specific stub rate or stub amount has been negotiated.'

<principalExchanges> PrincipalExchanges </principalExchanges> [0..1]

'The true/false flags indicating whether initial, intermediate or final exchanges of principal should occur.'

<cashflows> Cashflows </cashflows> [0..1]

'The cashflows representation of the swap stream.'

<settlementProvision> SettlementProvision </settlementProvision> [0..1]

'A provision that allows the specification of settlement terms, occuring when the settlement currency is different to the notional currency of the trade.'

<formula> Formula </formula> [0..1]

'An interest rate derivative formula.'

</...>
Diagram
Schema Component Representation
<xsd:complexType name="InterestRateStream">
<xsd:complexContent>
<xsd:extension base=" Leg ">
<xsd:sequence>
<xsd:group ref=" PayerReceiver.model "/>
<xsd:element name="calculationPeriodDates" type=" CalculationPeriodDates "/>
<xsd:element name="paymentDates" type=" PaymentDates "/>
<xsd:element name="resetDates" type=" ResetDates " minOccurs="0"/>
<xsd:element name="calculationPeriodAmount" type=" CalculationPeriodAmount "/>
<xsd:element name="stubCalculationPeriodAmount" type=" StubCalculationPeriodAmount " minOccurs="0"/>
<xsd:element name="principalExchanges" type=" PrincipalExchanges " minOccurs="0"/>
<xsd:element name="cashflows" type=" Cashflows " minOccurs="0"/>
<xsd:element name="settlementProvision" type=" SettlementProvision " minOccurs="0"/>
<xsd:element name="formula" type=" Formula " minOccurs="0"/>
</xsd:sequence>
<xsd:attribute name="id" type=" xsd:ID "/>
</xsd:extension>
</xsd:complexContent>
</xsd:complexType>