XML Schema Documentation

Complex Type: FacilityRepayment

[Table of contents]

Super-types: None
Sub-types: None
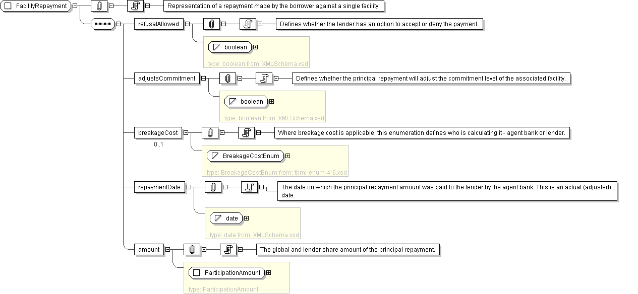
Name FacilityRepayment
Used by (from the same schema document) Complex Type Repayment
Abstract no
Documentation Representation of a repayment made by the borrower against a single facility.
XML Instance Representation
<...>
<refusalAllowed> xsd:boolean </refusalAllowed> [1]

'Defines whether the lender has an option to accept or deny the payment.'

<adjustsCommitment> xsd:boolean </adjustsCommitment> [1]

'Defines whether the principal repayment will adjust the commitment level of the associated facility.'

<breakageCost> BreakageCostEnum </breakageCost> [0..1]

'Where breakage cost is applicable, this enumeration defines who is calculating it - agent bank or lender.'

<repaymentDate> xsd:date </repaymentDate> [1]

'The date on which the principal repayment amount was paid to the lender by the agent bank. This is an actual (adjusted) date.'

<amount> ParticipationAmount </amount> [1]

'The global and lender share amount of the principal repayment.'

</...>
Diagram
Schema Component Representation
<xsd:complexType name="FacilityRepayment">
<xsd:sequence>
<xsd:element name="refusalAllowed" type=" xsd:boolean "/>
<xsd:element name="adjustsCommitment" type=" xsd:boolean "/>
<xsd:element name="breakageCost" type=" BreakageCostEnum " minOccurs="0"/>
<xsd:element name="repaymentDate" type=" xsd:date "/>
<xsd:element name="amount" type=" ParticipationAmount "/>
</xsd:sequence>
</xsd:complexType>