| Super-types: | None |
|---|---|
| Sub-types: | None |
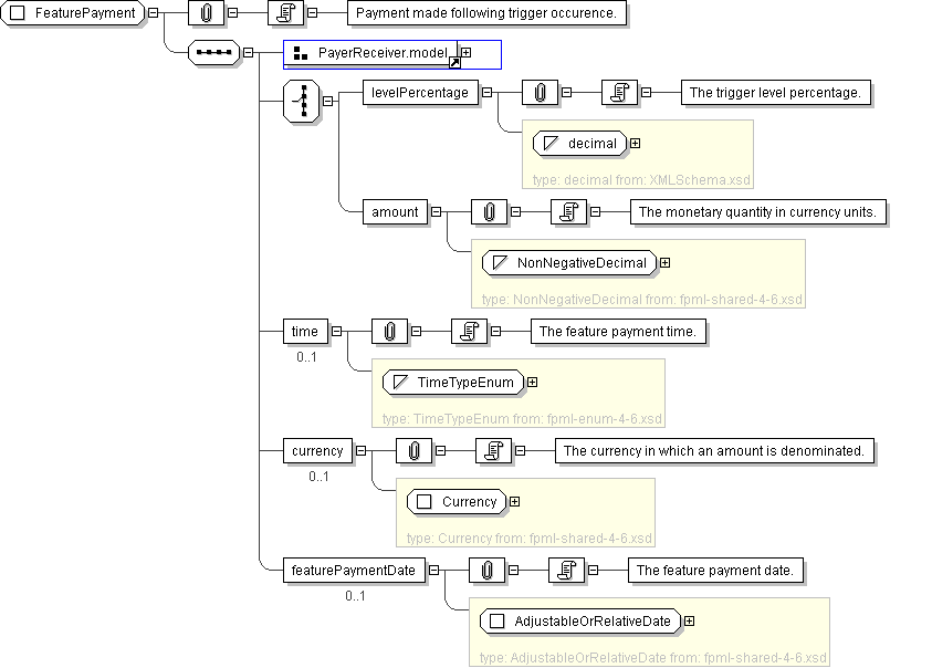
| Name | FeaturePayment |
|---|---|
| Used by (from the same schema document) | Complex Type TriggerEvent |
| Abstract | no |
| Documentation | Payment made following trigger occurence. |
'A reference to the party responsible for making the payments defined by this structure.'
'A reference to the party that receives the payments corresponding to this structure.'
'The feature payment date.'