| Super-types: | None |
|---|---|
| Sub-types: | None |
| Name | Commission |
|---|---|
| Used by (from the same schema document) | Complex Type Price |
| Abstract | no |
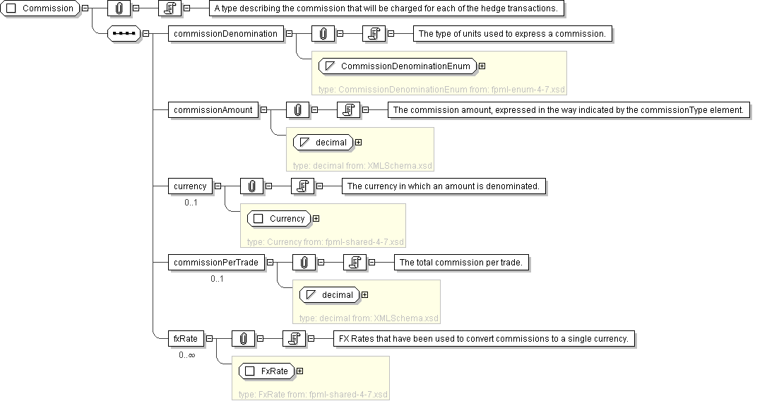
| Documentation | A type describing the commission that will be charged for each of the hedge transactions. |
'The type of units used to express a commission.'
'The commission amount, expressed in the way indicated by the commissionType element.'
'FX Rates that have been used to convert commissions to a single currency.'