| Super-types: | None |
|---|---|
| Sub-types: | None |
| Name | AveragingPeriod |
|---|---|
| Used by (from the same schema document) | Complex Type Asian , Complex Type Asian |
| Abstract | no |
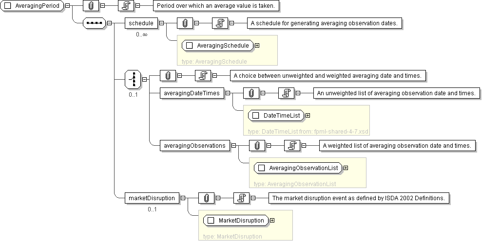
| Documentation | Period over which an average value is taken. |
'A schedule for generating averaging observation dates.'
'A choice between unweighted and weighted averaging date and times.'
'An unweighted list of averaging observation date and times.'
'A weighted list of averaging observation date and times.'
'The market disruption event as defined by ISDA 2002 Definitions.'