XML Schema Documentation

Complex Type: ReferenceObligation

[Table of contents]

Super-types: None
Sub-types: None
Name ReferenceObligation
Used by (from the same schema document) Complex Type ReferenceInformation , Complex Type ReferencePair
Abstract no
XML Instance Representation
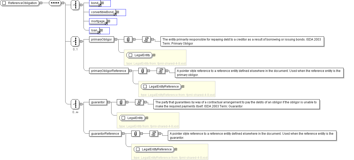
<...>
Start Choice [1]
<bond> ... </bond> [1]
<convertibleBond> ... </convertibleBond> [1]
<mortgage> ... </mortgage> [1]
<loan> ... </loan> [1]
End Choice
Start Choice [0..1]
<primaryObligor> LegalEntity </primaryObligor> [1]

'The entity primarily responsible for repaying debt to a creditor as a result of borrowing or issuing bonds. ISDA 2003 Term: Primary Obligor'

<primaryObligorReference> LegalEntityReference </primaryObligorReference> [1]

'A pointer style reference to a reference entity defined elsewhere in the document. Used when the reference entity is the primary obligor.'

End Choice
Start Choice [0..*]
<guarantor> LegalEntity </guarantor> [1]

'The party that guarantees by way of a contractual arrangement to pay the debts of an obligor if the obligor is unable to make the required payments itself. ISDA 2003 Term: Guarantor'

<guarantorReference> LegalEntityReference </guarantorReference> [1]

'A pointer style reference to a reference entity defined elsewhere in the document. Used when the reference entity is the guarantor.'

End Choice
</...>
Diagram
element_bond element_convertibleBond element_mortgage element_loan
Schema Component Representation
<xsd:complexType name="ReferenceObligation">
<xsd:sequence>
<xsd:choice>
<xsd:element ref=" bond "/>
<xsd:element ref=" convertibleBond "/>
<xsd:element ref=" mortgage "/>
<xsd:element ref=" loan "/>
</xsd:choice>
<xsd:choice minOccurs="0">
<xsd:element name="primaryObligor" type=" LegalEntity "/>
<xsd:element name="primaryObligorReference" type=" LegalEntityReference "/>
</xsd:choice>
<xsd:choice minOccurs="0" maxOccurs="unbounded">
<xsd:element name="guarantor" type=" LegalEntity "/>
<xsd:element name="guarantorReference" type=" LegalEntityReference "/>
</xsd:choice>
</xsd:sequence>
</xsd:complexType>