XML Schema Documentation

Model Group: CommodityCoalProperties.model

[Table of contents]

Name CommodityCoalProperties.model
Used by (from the same schema document) Complex Type CoalStandardQuality
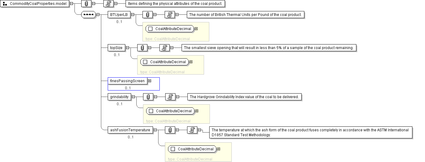
Documentation Items defining the physical attributes of the coal product.
XML Instance Representation
<BTUperLB> CoalAttributeDecimal </BTUperLB> [0..1]

'The number of British Thermal Units per Pound of the coal product.'

<topSize> CoalAttributeDecimal </topSize> [0..1]

'The smallest sieve opening that will result in less than 5% of a sample of the coal product remaining.'

<finesPassingScreen> CoalAttributeDecimal </finesPassingScreen> [0..1]
<grindability> CoalAttributeDecimal </grindability> [0..1]

'The Hardgrove Grindability Index value of the coal to be delivered.'

<ashFusionTemperature> CoalAttributeDecimal </ashFusionTemperature> [0..1]

'The temperature at which the ash form of the coal product fuses completely in accordance with the ASTM International D1857 Standard Test Methodology.'

Diagram
type_CoalAttributeDecimal
Schema Component Representation
<xsd:group name="CommodityCoalProperties.model">
<xsd:sequence>
<xsd:element name="BTUperLB" type=" CoalAttributeDecimal " minOccurs="0"/>
<xsd:element name="topSize" type=" CoalAttributeDecimal " minOccurs="0"/>
<xsd:element name="finesPassingScreen" type=" CoalAttributeDecimal " minOccurs="0"/>
<xsd:element name="grindability" type=" CoalAttributeDecimal " minOccurs="0"/>
<xsd:element name="ashFusionTemperature" type=" CoalAttributeDecimal " minOccurs="0"/>
</xsd:sequence>
</xsd:group>