XML Schema Documentation

Complex Type: ElectricityDelivery

[Table of contents]

Super-types: None
Sub-types: None
Name ElectricityDelivery
Used by (from the same schema document) Complex Type ElectricityPhysicalLeg
Abstract no
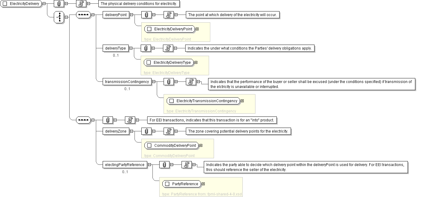
Documentation The physical delivery conditions for electricity.
XML Instance Representation
<...>
Start Choice [1]
<deliveryPoint> ElectricityDeliveryPoint </deliveryPoint> [1]

'The point at which delivery of the electricity will occur.'

<deliveryType> ElectricityDeliveryType </deliveryType> [0..1]

'Indicates the under what conditions the Parties\' delivery obligations apply.'

<transmissionContingency> ElectricityTransmissionContingency </transmissionContingency> [0..1]

'Indicates that the performance of the buyer or seller shall be excused (under the conditions specified) if transmission of the elctricity is unavailable or interrupted.'

<deliveryZone> CommodityDeliveryPoint </deliveryZone> [1]

'The zone covering potential delivery points for the electricity.'

<electingPartyReference> PartyReference </electingPartyReference> [0..1]

'Indicates the party able to decide which delivery point within the deliveryPoint is used for delivery. For EEI transactions, this should reference the seller of the electricity.'

End Choice
</...>
Diagram
Schema Component Representation
<xsd:complexType name="ElectricityDelivery">
<xsd:choice>
<xsd:sequence>
<xsd:element name="deliveryPoint" type=" ElectricityDeliveryPoint "/>
<xsd:element name="deliveryType" type=" ElectricityDeliveryType " minOccurs="0"/>
<xsd:element name="transmissionContingency" type=" ElectricityTransmissionContingency " minOccurs="0"/>
</xsd:sequence>
<xsd:sequence>
<xsd:element name="deliveryZone" type=" CommodityDeliveryPoint "/>
<xsd:element name="electingPartyReference" type=" PartyReference " minOccurs="0"/>
</xsd:sequence>
</xsd:choice>
</xsd:complexType>