XML Schema Documentation

Complex Type: ContractChange

[Table of contents]

Super-types: None
Sub-types: None
Name ContractChange
Used by (from the same schema document) Complex Type ContractChanged , Complex Type ContractChangedCancelled
Abstract no
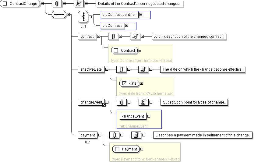
Documentation Details of the Contract's non-negotiated changes.
XML Instance Representation
<...>
Start Choice [0..1]
<oldContractIdentifier> PartyTradeIdentifier </oldContractIdentifier> [1]
<oldContract> Contract </oldContract> [1]
End Choice
<contract> Contract </contract> [1]

'A fulll description of the changed contract.'

<effectiveDate> xsd:date </effectiveDate> [1]

'The date on which the change become effective.'

<changeEvent> ... </changeEvent> [1]

'Substitution point for types of change.'

<payment> Payment </payment> [0..1]

'Describes a payment made in settlement of this change.'

</...>
Diagram
type_PartyTradeIdentifier type_Contract element_changeEvent
Schema Component Representation
<xsd:complexType name="ContractChange">
<xsd:sequence>
<xsd:choice minOccurs="0">
<xsd:element name="oldContractIdentifier" type=" PartyTradeIdentifier "/>
<xsd:element name="oldContract" type=" Contract "/>
</xsd:choice>
<xsd:element name="contract" type=" Contract "/>
<xsd:element name="effectiveDate" type=" xsd:date "/>
<xsd:element ref=" changeEvent "/>
<xsd:element name="payment" type=" Payment " minOccurs="0"/>
</xsd:sequence>
</xsd:complexType>