| Super-types: | None |
|---|---|
| Sub-types: | None |
| Name | InterestAccrualSchedule |
|---|---|
| Used by (from the same schema document) | Model Group InterestPaymentDetails.model |
| Abstract | no |
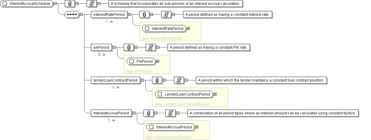
| Documentation | A schedule that incorporates all sub-periods of an interest accrual calculation. |
'A period defined as having a constant interest rate.'
'A period within which the lender maintains a constant loan contract position.'
'A combination of all period types where an interest amount can be calculated using constant factors.'