XML Schema Documentation

Complex Type: Reason

[Table of contents]

Super-types: None
Sub-types: None
Name Reason
Used by (from the same schema document) Model Group Exception.model
Abstract no
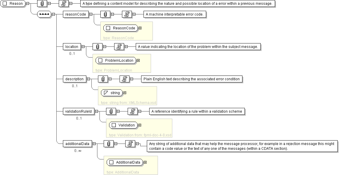
Documentation A type defining a content model for describing the nature and possible location of a error within a previous message.
XML Instance Representation
<...>
<reasonCode> ReasonCode </reasonCode> [1]

'A machine interpretable error code.'

<location> ProblemLocation </location> [0..1]

'A value indicating the location of the problem within the subject message.'

<description> xsd:string </description> [0..1]

'Plain English text describing the associated error condition'

<validationRuleId> Validation </validationRuleId> [0..1]

'A reference identifying a rule within a validation scheme'

<additionalData> AdditionalData </additionalData> [0..*]

'Any string of additional data that may help the message processor, for example in a rejection message this might contain a code value or the text of any one of the messages (within a CDATA section).'

</...>
Diagram
Schema Component Representation
<xsd:complexType name="Reason">
<xsd:sequence>
<xsd:element name="reasonCode" type=" ReasonCode "/>
<xsd:element name="location" type=" ProblemLocation " minOccurs="0"/>
<xsd:element name="description" type=" xsd:string " minOccurs="0"/>
<xsd:element name="validationRuleId" type=" Validation " minOccurs="0"/>
<xsd:element name="additionalData" type=" AdditionalData " minOccurs="0" maxOccurs="unbounded"/>
</xsd:sequence>
</xsd:complexType>