XML Schema Documentation

Complex Type: AveragingPeriod

[Table of contents]

Super-types: None
Sub-types: None
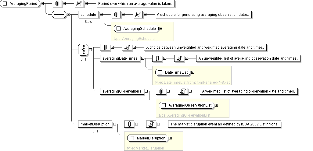
Name AveragingPeriod
Used by (from the same schema document) Complex Type Asian , Complex Type Asian
Abstract no
Documentation Period over which an average value is taken.
XML Instance Representation
<...>
<schedule> AveragingSchedule </schedule> [0..*]

'A schedule for generating averaging observation dates.'

Start Choice [0..1]

'A choice between unweighted and weighted averaging date and times.'


<averagingDateTimes> DateTimeList </averagingDateTimes> [1]

'An unweighted list of averaging observation date and times.'

<averagingObservations> AveragingObservationList </averagingObservations> [1]

'A weighted list of averaging observation date and times.'

End Choice
<marketDisruption> MarketDisruption </marketDisruption> [0..1]

'The market disruption event as defined by ISDA 2002 Definitions.'

</...>
Diagram
Schema Component Representation
<xsd:complexType name="AveragingPeriod">
<xsd:sequence>
<xsd:element name="schedule" type=" AveragingSchedule " minOccurs="0" maxOccurs="unbounded"/>
<xsd:choice minOccurs="0">
<xsd:element name="averagingDateTimes" type=" DateTimeList "/>
<xsd:element name="averagingObservations" type=" AveragingObservationList "/>
</xsd:choice>
<xsd:element name="marketDisruption" type=" MarketDisruption " minOccurs="0"/>
</xsd:sequence>
</xsd:complexType>