XML Schema Documentation

Complex Type: TradeUnderlyer

[Table of contents]

Super-types: None
Sub-types: None
Name TradeUnderlyer
Used by (from the same schema document) Complex Type CashflowCalculationElements , Complex Type TradeDetails
Abstract no
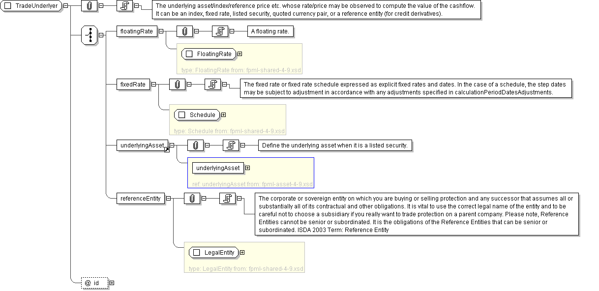
Documentation The underlying asset/index/reference price etc. whose rate/price may be observed to compute the value of the cashflow. It can be an index, fixed rate, listed security, quoted currency pair, or a reference entity (for credit derivatives).
XML Instance Representation
<...
id=" xsd:ID [0..1]">
Start Choice [1]
<floatingRate> FloatingRate </floatingRate> [1]

'A floating rate.'

<fixedRate> Schedule </fixedRate> [1]

'The fixed rate or fixed rate schedule expressed as explicit fixed rates and dates. In the case of a schedule, the step dates may be subject to adjustment in accordance with any adjustments specified in calculationPeriodDatesAdjustments.'

<underlyingAsset> ... </underlyingAsset> [1]

'Define the underlying asset when it is a listed security.'

<referenceEntity> LegalEntity </referenceEntity> [1]

'The corporate or sovereign entity on which you are buying or selling protection and any successor that assumes all or substantially all of its contractual and other obligations. It is vital to use the correct legal name of the entity and to be careful not to choose a subsidiary if you really want to trade protection on a parent company. Please note, Reference Entities cannot be senior or subordinated. It is the obligations of the Reference Entities that can be senior or subordinated. ISDA 2003 Term: Reference Entity'

End Choice
</...>
Diagram
element_underlyingAsset
Schema Component Representation
<xsd:complexType name="TradeUnderlyer">
<xsd:choice>
<xsd:element name="floatingRate" type=" FloatingRate "/>
<xsd:element name="fixedRate" type=" Schedule "/>
<xsd:element ref=" underlyingAsset "/>
<xsd:element name="referenceEntity" type=" LegalEntity "/>
</xsd:choice>
<xsd:attribute name="id" type=" xsd:ID "/>
</xsd:complexType>