XML Schema Documentation

Element: commodityOption

[Table of contents]

  • This element can be used wherever the following element is referenced:
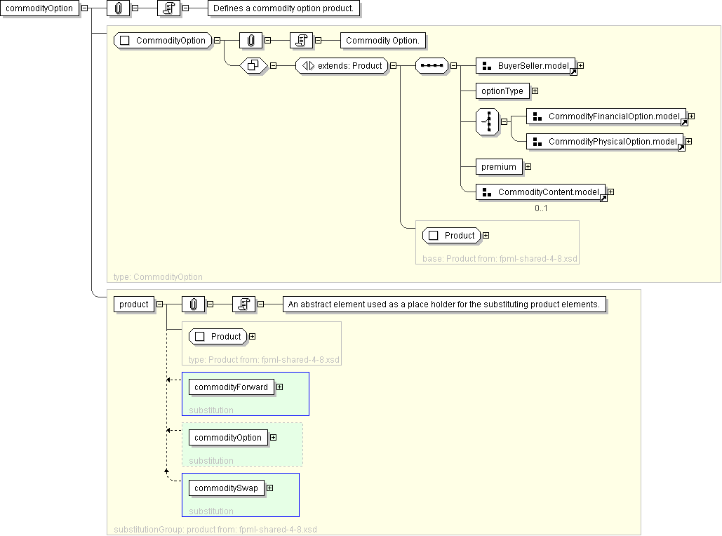
Name commodityOption
Type CommodityOption
Nillable no
Abstract no
Documentation Defines a commodity option product.
Logical Diagram
XML Instance Representation
<commodityOption
id=" xsd:ID [0..1]">
<productType> ProductType </productType> [0..*]

'A classification of the type of product. FpML defines a simple product categorization using a coding scheme.'

<productId> ProductId </productId> [0..*]

'A product reference identifier allocated by a party. FpML does not define the domain values associated with this element. Note that the domain values for this element are not strictly an enumerated list.'

<buyerPartyReference> PartyOrTradeSideReference </buyerPartyReference> [1]

'A reference to the party that buys this instrument, ie. pays for this instrument and receives the rights defined by it. See 2000 ISDA definitions Article 11.1 (b). In the case of FRAs this the fixed rate payer.'

<sellerPartyReference> PartyOrTradeSideReference </sellerPartyReference> [1]

'A reference to the party that sells (\"writes\") this instrument, i.e. that grants the rights defined by this instrument and in return receives a payment for it. See 2000 ISDA definitions Article 11.1 (a). In the case of FRAs this is the floating rate payer.'

<optionType> PutCallEnum </optionType> [1]

'The type of option transaction.'

Start Choice [1]
<commodity> Commodity </commodity> [1]

'Specifies the underlying component. At the time of the initial schema design, only underlyers of type Commodity are supported; the choice group in the future could offer the possibility of adding other types later.'

Start Group: CommodityAsian.model [0..1]

'A group containing properties specific to Asian options.'


<effectiveDate> AdjustableOrRelativeDate </effectiveDate> [1]

'The effective date of the Commodity Option Transaction. Note that the Termination/Expiration Date should be specified in expirationDate within the CommodityAmericanExercise type or the CommodityEuropeanExercise type, as applicable.'

Start Choice [1]
<calculationPeriodsSchedule> CommodityCalculationPeriodsSchedule </calculationPeriodsSchedule> [1]

'A parametric representation of the Calculation Periods of the Commodity Option Transaction.'

<calculationPeriods> AdjustableDates </calculationPeriods> [1]

'An absolute representation of the Calculation Period start dates of the Commodity Option Transaction.'

End Choice
<pricingDates> CommodityPricingDates </pricingDates> [1]

'The dates on which the option will price.'

<averagingMethod> AveragingMethodEnum </averagingMethod> [0..1]

'The Method of Averaging if there is more than one Pricing Date.'

End Group: CommodityAsian.model
Start Choice [1]
Start Choice [1]
<notionalQuantitySchedule> CommodityNotionalQuantitySchedule </notionalQuantitySchedule> [1]

'Allows the documentation of a shaped notional trade where the notional changes over the life of the transaction.'

<notionalQuantity> CommodityNotionalQuantity </notionalQuantity> [1]

'The Notional Quantity.'

<settlementPeriodsNotionalQuantity> CommoditySettlementPeriodsNotionalQuantity </settlementPeriodsNotionalQuantity> [1..*]

'For an electricity transaction, the Notional Quantity for a one or more groups of Settlement Periods to which the Notional Quantity is based. If the schedule differs for different groups of Settlement Periods, this element should be repeated.'

End Choice
<totalNotionalQuantity> xsd:decimal </totalNotionalQuantity> [0..1]

'The Total Notional Quantity.'

<quantityReference> QuantityReference </quantityReference> [1]

'A pointer style reference to a quantity defined on another leg.'

End Choice
<exercise> CommodityExercise </exercise> [1]

'The parameters for defining how the commodity option can be exercised and how it is settled.'

Start Choice [1]
<strikePricePerUnit> NonNegativeMoney </strikePricePerUnit> [1]

'The currency amount of the strike price per unit.'

<strikePricePerUnitSchedule> CommodityStrikeSchedule </strikePricePerUnitSchedule> [1]
End Choice
Start Choice [1]
<commoditySwap> ... </commoditySwap> [1]
<commodityForward> ... </commodityForward> [1]
End Choice
<physicalExercise> CommodityPhysicalExercise </physicalExercise> [1]

'The parameters for defining how the commodity option can be exercised into a physical transaction.'

End Choice
<premium> CommodityPremium </premium> [1]

'The option premium payable by the buyer to the seller.'

Start Group: CommodityContent.model [0..1]
<commonPricing> xsd:boolean </commonPricing> [0..1]

'Common pricing may be relevant for a Transaction that references more than one Commodity Reference Price. If Common Pricing is not specified as applicable, it will be deemed not to apply.'

<marketDisruption> CommodityMarketDisruption </marketDisruption> [0..1]

'Market disruption events as defined in the ISDA 1993 Commodity Definitions or in ISDA 2005 Commodity Definitions, as applicable.'

<settlementDisruption> CommodityBullionSettlementDisruptionEnum </settlementDisruption> [0..1]

'The consequences of Bullion Settlement Disruption Events.'

<rounding> Rounding </rounding> [0..1]

'Rounding direction and precision for amounts.'

End Group: CommodityContent.model
</commodityOption>
Diagram
element_commodityForward element_commoditySwap
Schema Component Representation
<xsd:element name="commodityOption" type=" CommodityOption " substitutionGroup="product"/>