XML Schema Documentation

Complex Type: CommodityPricingDates

[Table of contents]

Super-types: None
Sub-types: None
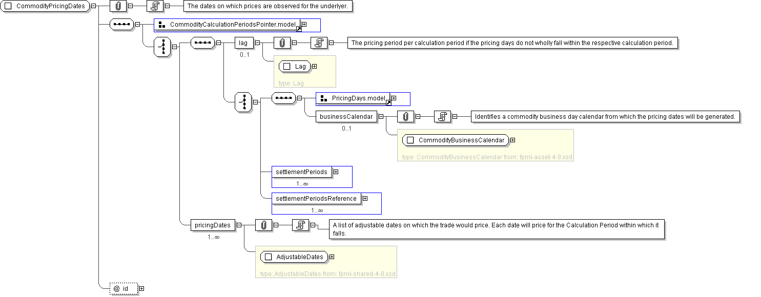
Name CommodityPricingDates
Used by (from the same schema document) Complex Type FloatingLegCalculation , Model Group CommodityAsian.model
Abstract no
Documentation The dates on which prices are observed for the underlyer.
XML Instance Representation
<...
id=" xsd:ID [0..1]">
Start Choice [1]
<calculationPeriodsReference> CalculationPeriodsReference </calculationPeriodsReference> [1]

'A pointer style reference to the Calculation Periods defined on another leg.'

<calculationPeriodsScheduleReference> CalculationPeriodsScheduleReference </calculationPeriodsScheduleReference> [1]

'A pointer style reference to the Calculation Periods Schedule defined on another leg.'

<calculationPeriodsDatesReference> CalculationPeriodsDatesReference </calculationPeriodsDatesReference> [1]

'A pointer style reference to single-day-duration Calculation Periods defined on another leg.'

End Choice
Start Choice [1]
<lag> Lag </lag> [0..1]

'The pricing period per calculation period if the pricing days do not wholly fall within the respective calculation period.'

Start Choice [1]
<dayType> CommodityDayTypeEnum </dayType> [1]

'The type of day on which pricing occurs.'

Start Choice [1]
<dayDistribution> CommodityFrequencyType </dayDistribution> [1]

'The method by which the pricing days are distributed across the pricing period.'

<dayCount> xsd:positiveInteger </dayCount> [0..1]

'The number of days over which pricing should take place.'

<dayOfWeek> DayOfWeekEnum </dayOfWeek> [1..7]

'The day(s) of the week on which pricing will take place during the pricing period.'

<dayNumber> xsd:integer </dayNumber> [0..1]

'The occurrence of the dayOfWeek within the pricing period on which pricing will take place, e.g. the 3rd Friday within each Calculation Period. If omitted, every dayOfWeek will be a pricing day.'

End Choice
<businessCalendar> CommodityBusinessCalendar </businessCalendar> [0..1]

'Identifies a commodity business day calendar from which the pricing dates will be generated.'

<settlementPeriods> SettlementPeriods </settlementPeriods> [1..*]
<settlementPeriodsReference> SettlementPeriodsReference </settlementPeriodsReference> [1..*]
End Choice
<pricingDates> AdjustableDates </pricingDates> [1..*]

'A list of adjustable dates on which the trade would price. Each date will price for the Calculation Period within which it falls.'

End Choice
</...>
Diagram
group_CommodityCalculationPeriodsPointer.model group_PricingDays.model type_SettlementPeriods type_SettlementPeriodsReference
Schema Component Representation
<xsd:complexType name="CommodityPricingDates">
<xsd:sequence>
<xsd:group ref=" CommodityCalculationPeriodsPointer.model "/>
<xsd:choice>
<xsd:sequence>
<xsd:element name="lag" type=" Lag " minOccurs="0"/>
<xsd:choice>
<xsd:sequence>
<xsd:group ref=" PricingDays.model "/>
<xsd:element name="businessCalendar" type=" CommodityBusinessCalendar " minOccurs="0"/>
</xsd:sequence>
<xsd:element name="settlementPeriods" type=" SettlementPeriods " maxOccurs="unbounded"/>
<xsd:element name="settlementPeriodsReference" type=" SettlementPeriodsReference " maxOccurs="unbounded"/>
</xsd:choice>
</xsd:sequence>
<xsd:element name="pricingDates" type=" AdjustableDates " maxOccurs="unbounded"/>
</xsd:choice>
</xsd:sequence>
<xsd:attribute name="id" type=" xsd:ID "/>
</xsd:complexType>