XML Schema Documentation

Model Group: PricingDays.model

[Table of contents]

Name PricingDays.model
Used by (from the same schema document) Complex Type CommodityFx , Complex Type CommodityPricingDates
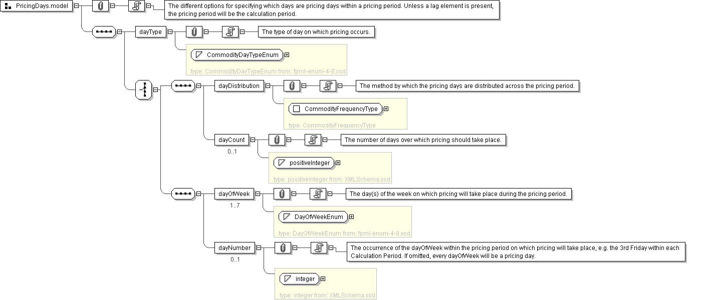
Documentation The different options for specifying which days are pricing days within a pricing period. Unless a lag element is present, the pricing period will be the calculation period.
XML Instance Representation
<dayType> CommodityDayTypeEnum </dayType> [1]

'The type of day on which pricing occurs.'

Start Choice [1]
<dayDistribution> CommodityFrequencyType </dayDistribution> [1]

'The method by which the pricing days are distributed across the pricing period.'

<dayCount> xsd:positiveInteger </dayCount> [0..1]

'The number of days over which pricing should take place.'

<dayOfWeek> DayOfWeekEnum </dayOfWeek> [1..7]

'The day(s) of the week on which pricing will take place during the pricing period.'

<dayNumber> xsd:integer </dayNumber> [0..1]

'The occurrence of the dayOfWeek within the pricing period on which pricing will take place, e.g. the 3rd Friday within each Calculation Period. If omitted, every dayOfWeek will be a pricing day.'

End Choice
Diagram
Schema Component Representation
<xsd:group name="PricingDays.model">
<xsd:sequence>
<xsd:element name="dayType" type=" CommodityDayTypeEnum "/>
<xsd:choice>
<xsd:sequence>
<xsd:element name="dayDistribution" type=" CommodityFrequencyType "/>
<xsd:element name="dayCount" type=" xsd:positiveInteger " minOccurs="0"/>
</xsd:sequence>
<xsd:sequence>
<xsd:element name="dayOfWeek" type=" DayOfWeekEnum " maxOccurs="7"/>
<xsd:element name="dayNumber" type=" xsd:integer " minOccurs="0"/>
</xsd:sequence>
</xsd:choice>
</xsd:sequence>
</xsd:group>