Namespace: |
|
Type: |
|
Content: |
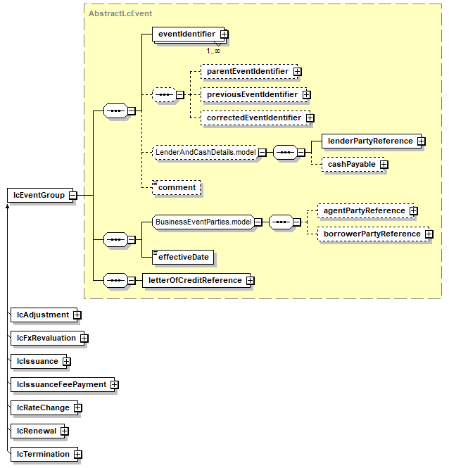
complex, 11 elements |
Abstract: |
(may not be used directly in instance XML documents) |
Subst.Gr: |
may be substituted with 7 elements |
Defined: |
globally in fpml-loan-5-11.xsd; see XML source |
Used: |
at 8 locations |

XML Representation Summary |
|||||
<lcEventGroup> |
|||||
|
|||||
</lcEventGroup> |
|||||
|
XML schema documentation generated with DocFlex/XML 1.10b5 using DocFlex/XML XSDDoc 2.8.1 template set. All content model diagrams generated by Altova XMLSpy via DocFlex/XML XMLSpy Integration.
|