Namespace: |
|
Type: |
|
Content: |
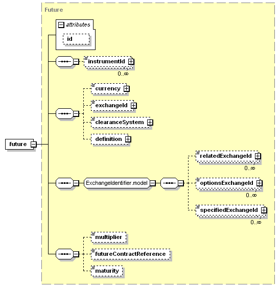
complex, 1 attribute, 11 elements |
Subst.Gr: |
may substitute for element underlyingAsset |
Defined: |
globally in fpml-asset-5-3.xsd; see XML source |
Used: |
never |

XML Representation Summary |
||||||
| <future | ||||||
|
||||||
| > | ||||||
|
||||||
| </future> | ||||||
| clearanceSystem (defined in UnderlyingAsset complexType), | maturity (in future), |
| basketConstituent, | underlyer (defined in GenericProduct complexType) |
| <xsd:element name="future" substitutionGroup="underlyingAsset" type="Future"/> |
| XML schema documentation generated with DocFlex/XML 1.8.6b2 using DocFlex/XML XSDDoc 2.5.1 template set. All content model diagrams generated by Altova XMLSpy via DocFlex/XML XMLSpy Integration. |