Namespace: |
|
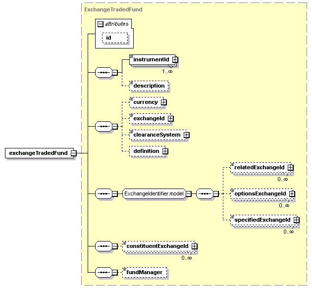
Type: |
|
Content: |
complex, 1 attribute, 11 elements |
Subst.Gr: |
may substitute for element underlyingAsset |
Defined: |
globally in fpml-asset-5-7.xsd; see XML source |
Used: |
never |

XML Representation Summary |
||||||
<exchangeTradedFund |
||||||
|
||||||
> |
||||||
|
||||||
</exchangeTradedFund> |
||||||
|
<xsd:element name="exchangeTradedFund" substitutionGroup="underlyingAsset" type="ExchangeTradedFund"/>
|
|
XML schema documentation generated with DocFlex/XML 1.9.0 using DocFlex/XML XSDDoc 2.8.0 template set. All content model diagrams generated by Altova XMLSpy via DocFlex/XML XMLSpy Integration.
|